おかげさまで開設25周年CTRELECTRITIAN.DEVWEB1.COM 創業祭

CTRELECTRITIAN.DEVWEB1.COM

詳しくはこちら
マイストア マイストア 変更
  • 即日配送
  • 広告
  • 取置可能
  • 店頭受取

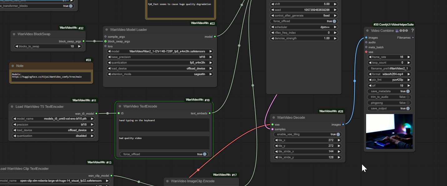
HOT ! 【原画】『wan on wan』 How do I check width/height wiring in a Wan 2.2 video extend

※CTRELECTRITIAN.DEVWEB1.COM 限定モデル
YouTuberの皆様に商品の使い心地などをご紹介いただいております!
紹介動画はこちら

ネット販売
価格(税込)

8265

  • コメリカード番号登録、コメリカードでお支払いで
    コメリポイント : 4ポイント獲得

コメリポイントについて

購入個数を減らす
購入個数を増やす

お店で受け取る お店で受け取る
(送料無料)

受け取り店舗:

お店を選ぶ

近くの店舗を確認する

納期目安:

13時までに注文→17時までにご用意

17時までに注文→翌朝までにご用意

受け取り方法・送料について

カートに入れる

配送する 配送する

納期目安:

2026.03.23 3:51頃のお届け予定です。

決済方法が、クレジット、代金引換の場合に限ります。その他の決済方法の場合はこちらをご確認ください。

※土・日・祝日の注文の場合や在庫状況によって、商品のお届けにお時間をいただく場合がございます。

即日出荷条件について

受け取り方法・送料について

カートに入れる

欲しいものリストに追加

欲しいものリストに追加されました

【原画】『wan on wan』 How do I check width/height wiring in a Wan 2.2 video extendの詳細情報

How do I check width/height wiring in a Wan 2.2 video extend。Design Zone for Branch/WAN - Cisco SD-WAN for Critical Networks。MimicPC - WAN 2.1 Image to Video。【原画】101. 『wan on wan』作者名:ムラマスカツユキ『天はワンの上にワンを造らず、ワンの下にワンを造らず』(福theワン 諭吉)1on1 会場は夢と希望に溢れ、まさにワンダーランド。面白いほどに勝ち進む現チャンピオン。その勢いは誰にも止められない。\"誰にも縛られない\"ことから付いたアダ名は【un collar】(転じて「ワンコロ」)常に上に立ち続ける彼しかし、陰ながら続ける努力を誰も知らない。また、始まりました。長い付き合い宜しくお願い致します。101・・・入門などの意味。米国大学での授業始まりの番号が101だったことが由来また、面白いやウケるのスラングLOL(laugh out loud)原画:A3画材:上質紙 コピック 水彩絵具木製フレーム47cmx 34.7cm(黒か白)※フレームは展示利用品の為、多少傷みが御座います。ご了承ください。以下注意事項をよく読んでご購入下さい。購入後の作品のスキャン及び複製を固く禁止します。作者当人が持つ著作権を著しく侵害する行為は発見次第法的な措置を取らせて頂く場合があります。尚SNS等への掲載に関しては、ご一報頂ければ柔軟に対応致します。。Wan 2.1 txt2img is amazing! : r/StableDiffusion。アクリル画 青い部屋 1086。Paula Mcardle|ポーラマッカードル「Family Outing」額装。富士山 青色系 和風アート 手刺繍。【Crystal♡さま専用】おまとめ用4点。ハワイ島の説明絵画。現代アート 53×45.5㎝ 大きめ モダン アートパネル インテリア 絵画。は*ち様 皇から愛を込めて❣️33日のパワー注入絵画 原画。雷蔵様、エデン、ピラミッド。特価 浜の風景 水彩画 F30号(72.7✕91cm)。中国 敦煌莫高窟 壁画模写 模写( 薫峰画伯 )額縁なし。318【天照大御神】雲海を照らす金耀【風景画】【神聖画】。山口一郎 hana 原画
  • How do I check width/height wiring in a Wan 2.2 video extend
  • Design Zone for Branch/WAN - Cisco SD-WAN for Critical Networks
  • MimicPC - WAN 2.1 Image to Video
  • Wan 2.1 txt2img is amazing! : r/StableDiffusion

同じカテゴリの 商品を探す

ベストセラーランキングです

このカテゴリをもっと見る

この商品を見た人はこんな商品も見ています

近くの売り場の商品

このカテゴリをもっと見る

カスタマーレビュー

オススメ度  4.4点

現在、3954件のレビューが投稿されています。